To view all of the filter categories that are set up on the operations portal, navigate to "PIM".

Click "Filter Categories". In order to access and update “Filter Categories” and “Attributes” you will need to be set up either as an “administrator” or a “superuser”, or have the roles of: “facetGroupView” and “facetGroupEdit”.

Click the "Show/Hide" icon to view the columns you can add to the screen.

Choose the columns you would like to see or remove from the screen. Once you add columns to the screen, you are able to view and edit data by using the grid, which acts like an embedded spreadsheet.

You can also view attributes that are assigned to filter categories by clicking the "more details" icon on a filter category.

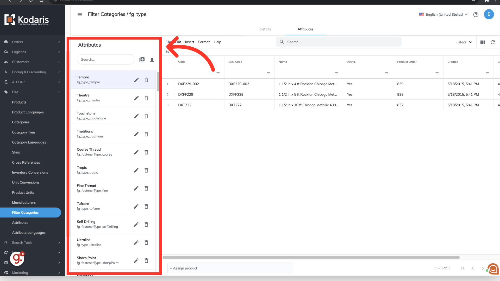
Select the "Attributes" tab.

Any attributes assigned to the filter category are listed on the left.

By selecting an attribute listed, you can view any products assigned to that attribute in the grid. In this example, you can see that the attribute "Tempra" is selected and the products assigned are visible in the grid.

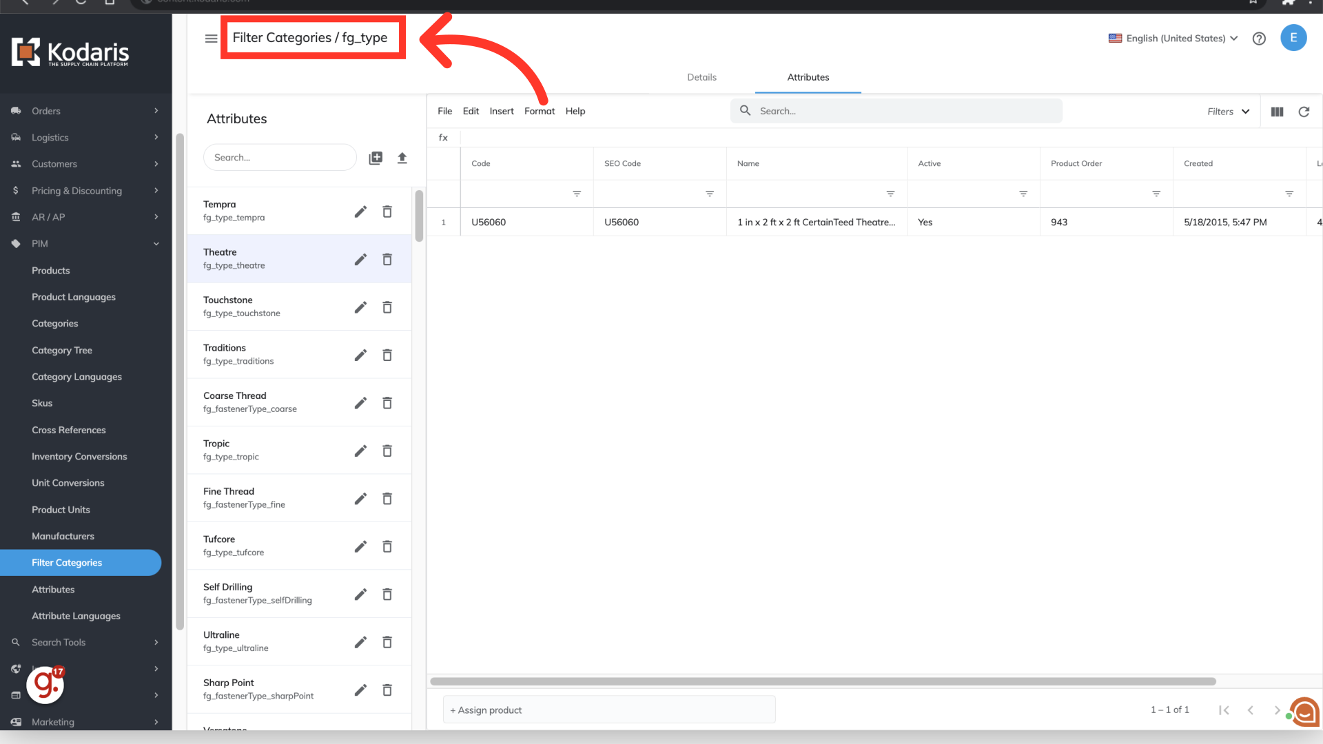
You can also use the breadcrumbs at the top of the screen to see which filter category you are viewing, and also to navigate back to the filter category screen.
