To customize the order or position in which you would like products to appear in a company catalog, navigate to "Customers" section in the Operations Portal.

Then, click "Companies". In order to access "Companies" you will need to be set up either as an "administrator" or a "superuser", or have the appropriate roles: "companyView and companyEdit", or "crmCompanyView and crmCompanyEdit". Just a reminder, "crmCompanyView and crmCompanyEdit" access only allows employees to view companies that are assigned to them.

Search for the company.

Click on the more details icon.

Scroll to the "Catalog" tab.

Click the "Catalog" tab.

Click on the "Show/Hide Columns" icon.

Then, select the columns that you want to include in your import. The "Product Code", "Catalog Product Order" column are both required for this process. Also needed is the "Parent External ID", which will be automatically included in the export. For this example, we also added the "Product Name" column. If you would like to remove any columns from this screen before exporting data for your import, unselect any columns to remove. If you will be accessing this view often, it may be helpful to save this view with a sticky filter.

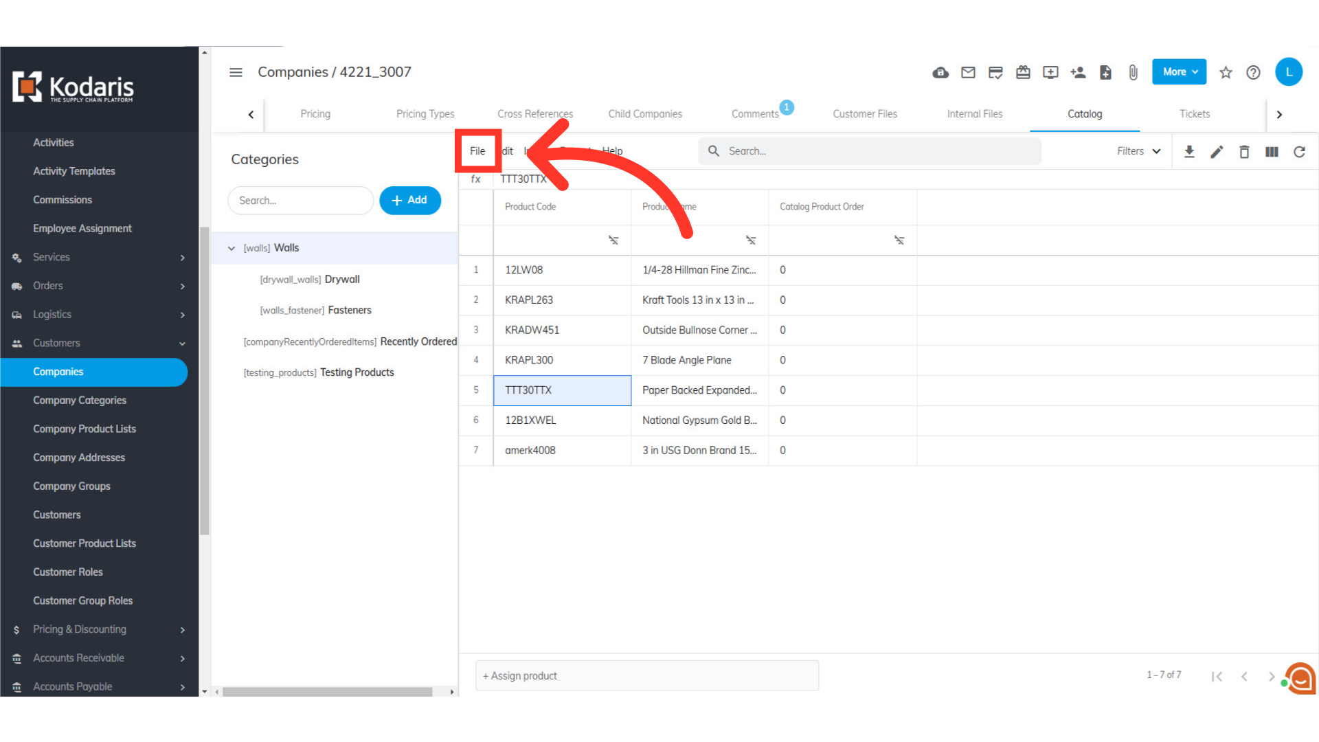
Click on the "File" menu.

Initiate the export process by selecting the "Export" option. This export will have the needed header row and data that will be used for importing back into the system when using this screen.

You can choose to name your export by clicking into the field and typing to update the name.

Click "Save" to save the file to your computer. If you are exporting a large amount of data, it may take a small amount of time to complete the export. The file will download and save to your computer.

You can see in this sample export that we have the header row that is needed to import data, and also the exported data from the catalog screen.

While "productName" column is not required for importing, it can be a helpful reference in updating the catalog product order. If you do not wish to include the "productName", then just remove the column before importing - or you can add an extra character to the name header, and the column will not update with the import.

The "productCode" is required when importing the data, as it is the identifying factor for matching information. These values should not be changed.

The "productCategoryOrder" contains the Catalog Product Order that indicates the order in which products are displayed in the catalog on the commerce site. The lower the value, the higher the product is listed on the page.

Once you have the entered the order value for the products, save your spreadsheet as .CSV file which is spreadsheet compatible and your file is ready to import. Be sure the spreadsheet you are using only contains the data that you would like to update by import. If you remove data from a cell, the data imported into the system will be blank for that field on that page.

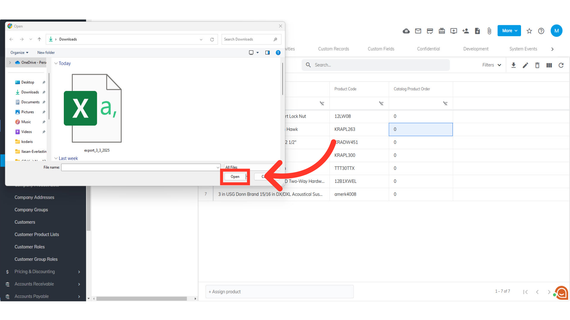
To import the data, click "File".

Select "Update Only by category externalID" option.

Choose your saved .csv file and click "Open" to import. Please be sure that you select the correct file, as there are no rollbacks for imports.

The Catalog Product Order will automatically change after import.

Once the import is complete, you will receive an email with the report of your import.
