If you have configured your attribute order by "Category Order", you will need to update the attributes in that filter category with the desired "Order". This can be done manually, by using the attribute grid, or by import. In this documentation we will be covering how to update attribute order manually.

In order to do this, you will need to navigate to "PIM" in the operations portal.

Click "Filter Categories". In order to access and update “Filter Categories” and “Attributes” you will need to be set up either as an “administrator” or a “superuser”, or have the roles of: “facetGroupView” and “facetGroupEdit”.

Use the search field or column filters to find the filter category you would like to update, or choose a filter category on the screen. For this example, we would like to order the attributes that belong to the "Type" filter category. Click the more details icon.

Select the "Attributes" tab.

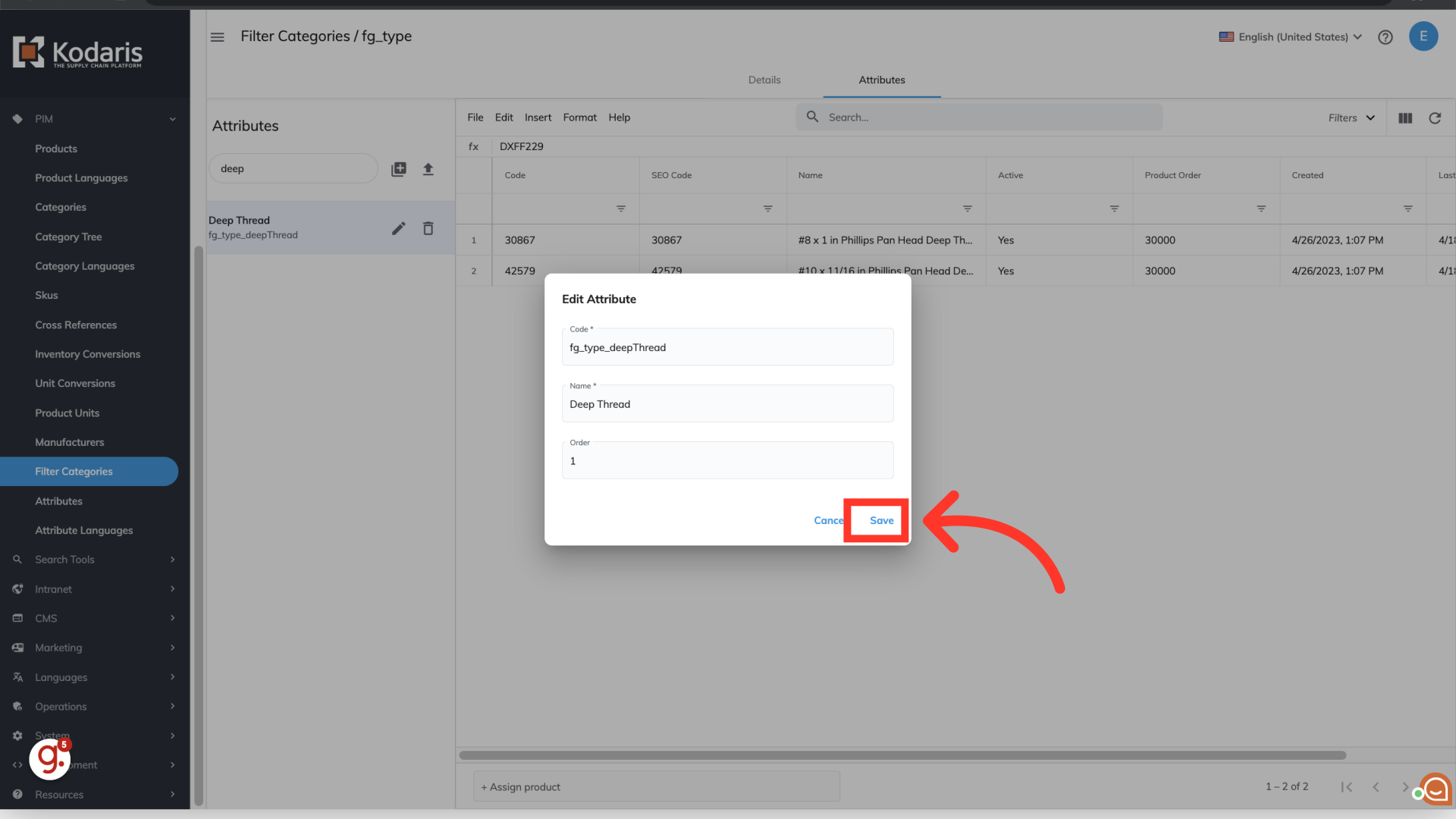
Use the search field to find the attribute. For this example, we are looking for the "Deep Thread" attribute.

Select the "edit" icon.

Update the attribute order field by clicking into the field and entering a numerical value. When creating attributes, the default order value is "0", which is the lowest value. The lower the order value, the higher the attribute will be placed. For this example, we are updating this attribute with "1".

Click "Save".

Continue updating attribute order values as needed. In this example, we've updated the "Full Thread" value with "5", which will now be positioned below the "Deep Thread" attribute.

Once you have completed updating your attribute order - navigate to your commerce site and if needed, reload your page. The "Type" attributes should now be custom ordered based on the values you entered.
