To add resource files to products, navigate to "PIM" in the operations portal.

Then, click "Products". In order to access and update “Products” you will need to be set up either as an “administrator” or a “superuser”, or have the roles of: “productView” and “productEdit”.

Click on the "Data" tab.

Use the "Search..." field to find products that you would like to update.

Click the "Attach file" icon on a product.

Then, select the "Media File" option.

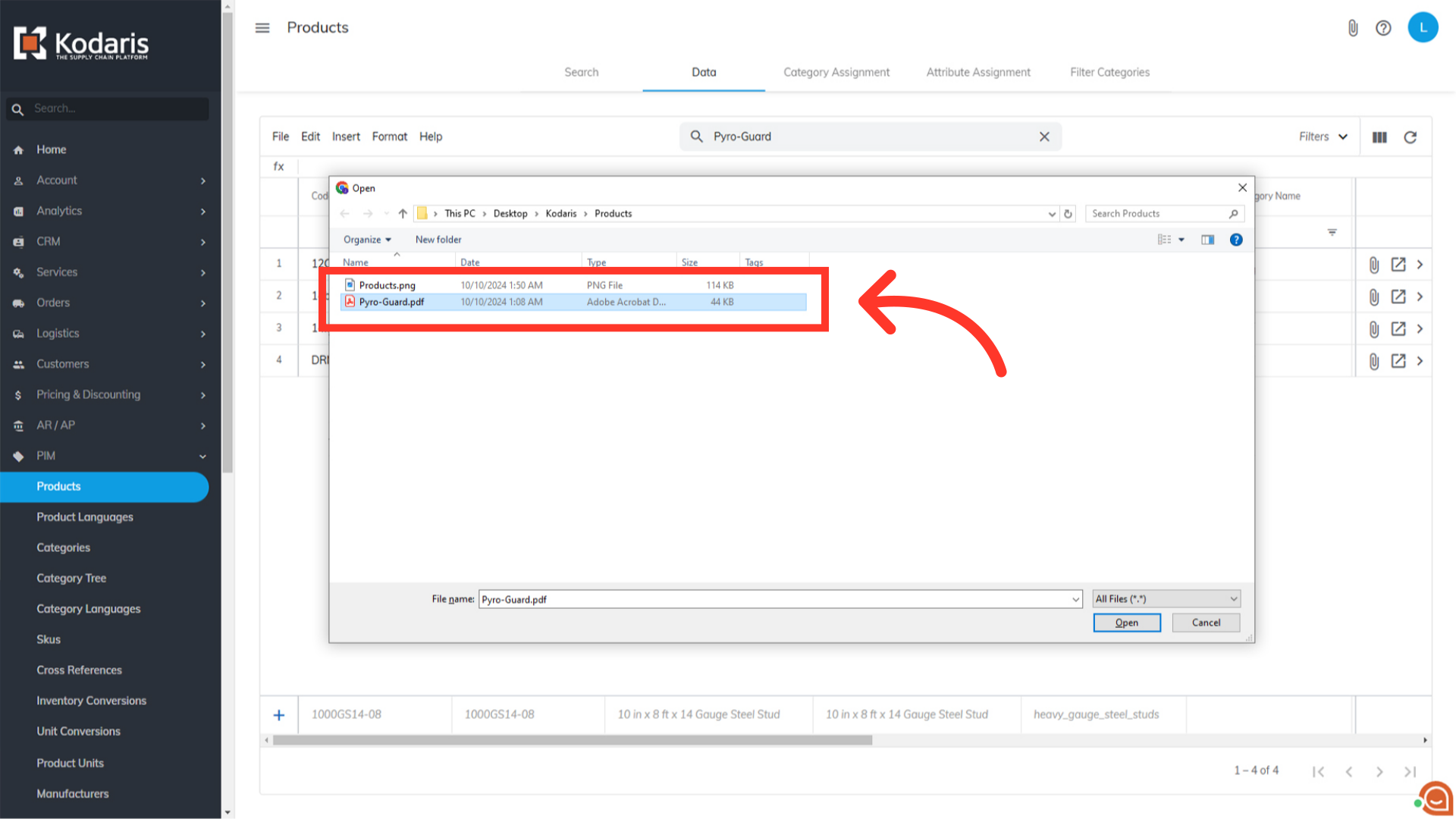
Select the file you would like to upload from your computer.

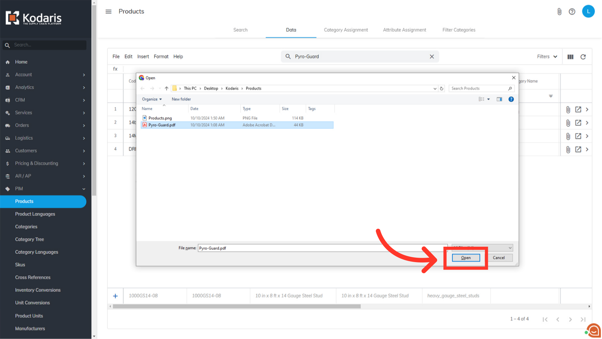
Click “Open” to start the upload.

The media file has now been added to the product. To verify, view the product page in the commerce website. Scroll down and select the "Resources" tab to view the file.
